Version: 0.1
Last Updated: 02 December 2025
—
| Version | Description |
|---|---|
| 0.1 | Initial documentation |
This document provides the API specifications for the PAM / Wallet Service. It describes how to fetch user balances, retrieve transaction history, and trigger balance updates within the Go microservice environment.
This documentation covers:
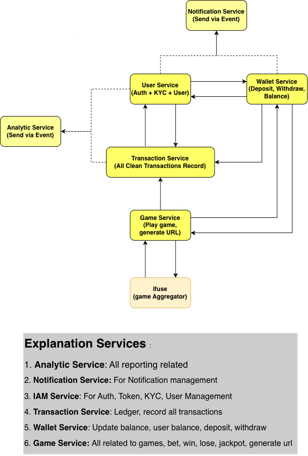
Describe how the Wallet Service interacts with other microservices such as Game Service, Promotion Service, and Transaction Service.

Authorization: Bearer <jwt_token>
Content-Type: application/json
A valid JWT token is required for all endpoints.
There are 2 types of authentication: Admin and User
User will be used for public endpoints
Admin will be used for admin endpoints
BASE_URL = https://www.staging.prohades.com
Notes: All Endpoint still On Progress and will be updated periodically
Endpoint:
GET {BASE_URL}/wallet/admin/v1/balance/{userID}
Description:
Fetch the user’s current wallet balances.
Balances will be returning multiple currencies
Uses token admin
Response Example:
{
"success": true,
"message": "success",
"data": {
"balances": {
"KRW": 150,
"JPY": 150,
},
"bonus": {
"KRW": 150,
"JPY": 150,
}
}
}
Endpoint:
PUT {BASE_URL}/wallet/admin/v1/balance/{userID}
Description:
Perform a balance update using a defined transaction type
Uses Token admin
Request Example:
{
"user_id": "UUID",
"currency": "KRW",
"amount": 150,
"type": "bet", // deposit, withdraw, bet, won, lost
"transaction_reference": "TRX-338833", //referenced to transaction that made this update
}
Response Example:
{
"success": true,
"message": "Update balance completed",
"old_balance": 50,
"new_balance": 50
}
Endpoint:
GET {BASE_URL}/admin/v1/users/{id}
Description:
Fetch the user’s current details.
Uses token admin
Response Example:
{
"id": "00000000-0000-0000-0000-000000000000",
"uuid": "user-uuid-string",
"username": "john_doe",
"email": "john@example.com",
"avatar": "https://example.com/avatar.png",
"lang": "en",
"status": "active",
"email_verified_at": "2025-01-01T00:00:00Z",
"withdraw_locked_until": "2025-02-01T00:00:00Z",
"kyc_status": "pending",
"onboarding_step": "kyc_profile",
"kyc_profile": {
"first_name": "John",
"last_name": "Doe",
"birthday": "1990-05-12T00:00:00Z",
"gender": "male",
"country": "US",
"document_type": "passport",
"document_url": "https://example.com/documents/passport.png",
"phone_number": "+123456789",
"withdraw_password": "******"
},
"finance": {
"bank_name": "ABC Bank",
"bank_number": "9876543210",
"bank_account_name": "John Doe"
},
"referer": null,
"members": 12,
"transaction": {
"deposit": 1000000,
"withdrawal": 500000,
"difference": 500000
},
"balance": {
"main": {
"KRW": 1500000,
"USD": 200
},
"bonus": {
"KRW": 50000
}
},
"gaming_transaction": {
"bet": 2000000,
"win": 1500000,
"gross_gaming_revenue": 500000,
"net_gaming_revenue": 450000
},
"login_data": {
"join_ip": "192.168.1.10",
"last_ip": "192.168.1.20",
"join_date": "2024-03-10T10:00:00Z",
"last_date": "2025-01-15T18:30:00Z"
},
"capabilities": {
"can_play": true,
"can_deposit": true,
"can_withdraw": false
}
}
Case: When user plays game
